En Reservamos SaaS hemos desarrollado ReservamosONE, una solución integral basada en un Data Lake y diseñada para transformar la manera en que las empresas de autobuses recolectan, analizan y utilizan sus datos.
Al actuar como un Data Lake, ReservamosONE centraliza la información proveniente de diversos canales de venta (web, móvil, taquilla), permitiendo a las empresas obtener una visión de sus clientes y operaciones, entendiendo sus necesidades, preferencias y comportamientos de compra.
¿Qué es un Data Lake?
Un Data Lake es un repositorio centralizado que permite almacenar grandes cantidades de datos en su formato original, provenientes de diferentes fuentes. A diferencia de las bases de datos tradicionales, un Data Lake no requiere que los datos se estructuren o clasifiquen al momento de almacenarse, lo que facilita su ingesta desde diversas plataformas y en distintos formatos. Esto lo convierte en la herramienta ideal para empresas que gestionan grandes volúmenes de datos de múltiples canales, como taquillas, sitios web y aplicaciones móviles.
El Data Lake permite que toda esta información esté disponible para su análisis en cualquier momento. ¿Cuáles son las ventajas de esto? Proporciona una vista completa de cada usuario, desde sus interacciones online hasta compras en taquilla, y permite a las empresas desarrollar estrategias de personalización basadas en datos en tiempo real.
¿Por qué es importante la visualización de datos en tiempo real?
La visualización de datos en tiempo real permite a las empresas tomar decisiones más informadas y rápidas. Al poder monitorear las métricas clave en tiempo real, los usuarios pueden identificar tendencias emergentes, detectar problemas potenciales y responder rápidamente a las necesidades de los clientes.
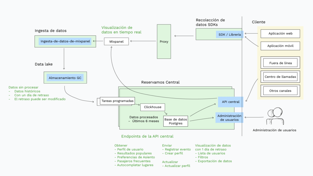
Principales Características de ReservamosONE
- SDK y Web API para ingesta de datos
Una de las claves del éxito de ReservamosONE es su capacidad para recopilar datos desde múltiples fuentes a través de un SDK y una Web API. Esta herramienta permite integrar la solución en los canales digitales de la empresa, como aplicaciones móviles y plataformas web, facilitando la recolección de datos en tiempo real, desde búsquedas hasta compras completadas.
- Visualización de datos en tiempo real
Un visualizador de datos es una herramienta esencial para transformar grandes cantidades de datos en gráficos, tablas y dashboards interactivos que permiten a las empresas entender, interpretar y actuar sobre la información que recopilan.
ReservamosONE no sólo se enfoca en la recolección de datos, sino también en su análisis y visualización. La solución incluye un potente visualizador de datos que permite a las empresas interpretar el comportamiento de sus usuarios en tiempo real. Esto habilita la toma de decisiones rápidas y basadas en datos, ya que las empresas pueden monitorear métricas clave como las tasas de conversión, las interacciones de los viajeros, el embudo de ventas, las preferencias de los viajeros, y reaccionar a tiempo para mejorar la experiencia de compra o ajustar estrategias y campañas de marketing.
- Base de datos en la nube
Una base de datos en la nube, como la que emplea ReservamosONE, es una infraestructura diseñada para almacenar, gestionar y procesar grandes volúmenes de datos de manera eficiente. Como su nombre lo indica, está alojada en la nube y es accesible desde cualquier lugar a través de internet, lo que garantiza que la información esté siempre disponible para ser consultada y utilizada por la empresa.
Las bases de datos en la nube tienen la capacidad de almacenar datos estructurados, semiestructurados y no estructurados. Este enfoque permite a las empresas del sector de autobuses almacenar datos de múltiples fuentes, como taquillas físicas, aplicaciones móviles y sitios web, en un solo lugar, para después entregarlos a las herramientas de análisis y visualización para su interpretación.
- Administración de usuarios
ReservamosONE cuenta con un admin que permite a los clientes acceder a un dashboard donde pueden visualizar, filtrar y exportar datos unificados de usuarios de todos los canales de venta. Este panel ofrece la capacidad de segmentar la información por tipo de dispositivo y canal de compra, lo que permite identificar a los usuarios que interactúan desde múltiples dispositivos.

¿Cómo se implementa ReservamosONE?
Fase 1: Ingesta de datos web/web mobile
Esta fase se enfoca en la recolección de datos desde sitios web y aplicaciones móviles, permitiendo una vista detallada de las interacciones de los usuarios en el entorno digital.
Fase 2: Ingesta de datos en taquillas (usuarios anónimos)
A continuación, se incorpora la capacidad de recolectar información desde taquillas físicas, uniendo así los datos de usuarios anónimos con su comportamiento en otros canales.
Fase 3: Ingesta de datos en otros canales de venta
La tercera fase busca ampliar la cobertura a otros canales de venta como terminales de autoservicio o puntos de venta asociados.
Fase 4: Datos de personalización disponible para las marcas
Finalmente, en la fase cuatro, los datos recolectados están completamente disponibles para las marcas, ya sea de manera individual o para varias marcas dentro de un mismo grupo, facilitando el desarrollo de estrategias avanzadas de personalización en tiempo real.
¿Por qué es importante ReservamosONE para las empresas de autobús?
El sector de autobuses enfrenta varios desafíos que requieren soluciones tecnológicas avanzadas como ReservamosONE. Entre los que más sobresalen, encontramos los siguientes:
Fragmentación de los canales de venta
Las empresas de autobuses a menudo utilizan múltiples plataformas para vender boletos: taquillas físicas, aplicaciones móviles, sitios web. Esto genera una fragmentación de datos que impide tener una visión clara de los usuarios y su comportamiento.
Falta de personalización
Sin un enfoque basado en datos, la personalización a gran escala se convierte en un reto. Los viajeros esperan recibir ofertas y experiencias que se ajusten a sus necesidades individuales, y las empresas que no pueden cumplir con estas expectativas se arriesgan a perder competitividad.
No hay un análisis adecuado de los datos
A pesar de tener acceso a grandes cantidades de datos, muchas empresas del sector no los aprovechan al máximo debido a la falta de infraestructura adecuada para procesarlos y analizarlos de manera eficiente.
El Futuro de las Decisiones Basadas en Datos
ReservamosONE llega como la solución perfecta para estos desafíos. Ya que es una solución poderosa que puede ayudar a las empresas de autobuses a mejorar su desempeño y obtener una ventaja competitiva. Al unificar los datos de diversos canales de venta y proporcionar herramientas de análisis avanzadas, ReservamosONE permite a las empresas tomar decisiones más inteligentes y ofrecer una mejor experiencia a los viajeros.




