Na Reservamos SaaS, desenvolvemos o ReservamosONE, uma solução integral baseada em um Data Lake e projetada para transformar a maneira como as empresas rodoviárias coletam, analisam e utilizam seus dados.
Ao atuar como um Data Lake, o ReservamosONE centraliza as informações provenientes de diversos canais de venda (web, mobile, bilheteria), permitindo que as empresas obtenham uma visão abrangente de seus clientes e operações, compreendendo suas necessidades, preferências e comportamentos de compra.
O que é um Data Lake?
Um Data Lake é um repositório centralizado que permite armazenar grandes quantidades de dados em seu formato original, provenientes de diferentes fontes. Ao contrário dos bancos de dados tradicionais, um Data Lake não exige que os dados sejam estruturados ou classificados no momento de seu armazenamento, o que facilita a sua ingestão a partir de várias plataformas e em diferentes formatos. Isso o torna a ferramenta ideal para empresas que gerenciam grandes volumes de dados de múltiplos canais, como bilheterias, sites e aplicativos móveis.
O Data Lake permite que todas essas informações estejam disponíveis para análise a qualquer momento. Quais são as vantagens disso? Ele oferece uma visão completa de cada usuário, desde suas interações online até compras em bilheterias, e permite que as empresas desenvolvam estratégias de personalização baseadas em dados em tempo real.
Por que é importante a visualização de dados em tempo real?
A visualização de dados em tempo real permite que as empresas tomem decisões mais informadas e rápidas. Ao monitorar métricas-chave em tempo real, os usuários podem identificar tendências emergentes, detectar problemas potenciais e responder rapidamente às necessidades dos clientes.
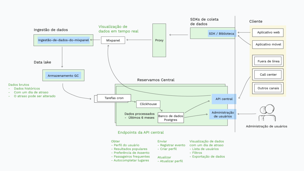
Principais Características do ReservamosONE
- SDK e Web API para ingestão de dados
Um dos principais fatores de sucesso do ReservamosONE é sua capacidade de coletar dados de várias fontes por meio de um SDK e uma Web API. Essa ferramenta permite integrar a solução aos canais digitais da empresa, como aplicativos móveis e plataformas web, facilitando a coleta de dados em tempo real, desde pesquisas até compras concluídas.
- Visualização de dados em tempo real
Um visualizador de dados é uma ferramenta essencial para transformar grandes quantidades de dados em gráficos, tabelas e dashboards interativos que permitem às empresas entender, interpretar e agir com base nas informações que coletam.
O ReservamosONE não se concentra apenas na coleta de dados, mas também em sua análise e visualização. A solução inclui um visualizador de dados poderoso que permite às empresas interpretar o comportamento de seus usuários em tempo real. Isso possibilita a tomada de decisões rápidas e baseadas em dados, já que as empresas podem monitorar métricas-chave, como taxas de conversão, interações dos viajantes, funil de vendas, preferências dos viajantes, e reagir a tempo para melhorar a experiência de compra ou ajustar estratégias e campanhas de marketing.
- Base de dados na nuvem
Uma base de dados na nuvem, como a utilizada pelo ReservamosONE, é uma infraestrutura projetada para armazenar, gerenciar e processar grandes volumes de dados de forma eficiente. Como o nome sugere, ela está hospedada na nuvem e é acessível de qualquer lugar pela internet, garantindo que as informações estejam sempre disponíveis para serem consultadas e utilizadas pela empresa.
As bases de dados na nuvem têm a capacidade de armazenar dados estruturados, semiestruturados e não estruturados. Essa abordagem permite que as empresas do setor rodoviário armazenem dados de múltiplas fontes, como bilheterias físicas, aplicativos móveis e sites, em um único local, para posteriormente entregá-los às ferramentas de análise e visualização para interpretação.
- Administração de usuários
O ReservamosONE conta com um admin que permite aos clientes acessar um dashboard onde podem visualizar, filtrar e exportar dados unificados de usuários de todos os canais de venda. Este painel oferece a capacidade de segmentar as informações por tipo de dispositivo e canal de compra, permitindo identificar os usuários que interagem a partir de múltiplos dispositivos.

Como o ReservamosONE é implementado?
Fase 1: Ingestão de dados web/web mobile
Esta fase se concentra na coleta de dados de sites e aplicativos móveis, permitindo uma visão detalhada das interações dos usuários no ambiente digital.
Fase 2: Ingestão de dados em bilheterias (usuários anônimos)
Em seguida, é incorporada a capacidade de coletar informações de bilheterias físicas, unindo os dados de usuários anônimos com seu comportamento em outros canais.
Fase 3: Ingestão de dados em outros canais de venda
A terceira fase visa expandir a cobertura para outros canais de venda, como terminais de autoatendimento ou pontos de venda associados.
Fase 4: Dados de personalização disponíveis para as marcas
Finalmente, na quarta fase, os dados coletados estão completamente disponíveis para as marcas, seja de forma individual ou para várias marcas dentro de um mesmo grupo, facilitando o desenvolvimento de estratégias avançadas de personalização em tempo real.
Por que o ReservamosONE é importante para as empresas rodoviárias?
O setor rodoviário enfrenta vários desafios que exigem soluções tecnológicas avançadas como o ReservamosONE. Entre os principais, destacam-se os seguintes:
Fragmentação dos canais de venda
As empresas rodoviárias frequentemente utilizam várias plataformas para vender passagens: bilheterias físicas, aplicativos móveis, sites. Isso gera uma fragmentação de dados que impede uma visão clara dos usuários e seu comportamento.
Falta de personalização
Sem uma abordagem baseada em dados, a personalização em larga escala se torna um desafio. Os viajantes esperam receber ofertas e experiências adaptadas às suas necessidades individuais, e as empresas que não conseguem atender a essas expectativas correm o risco de perder competitividade.
Falta de análise adequada dos dados
Embora tenham acesso a grandes quantidades de dados, muitas empresas do setor não os aproveitam ao máximo devido à falta de infraestrutura adequada para processá-los e analisá-los de maneira eficiente.
O Futuro das Decisões Baseadas em Dados
O ReservamosONE surge como a solução perfeita para esses desafios. Trata-se de uma solução poderosa que pode ajudar as empresas rodoviárias a melhorar seu desempenho e obter uma vantagem competitiva. Ao unificar os dados de diversos canais de venda e fornecer ferramentas avançadas de análise, o ReservamosONE permite que as empresas tomem decisões mais inteligentes e ofereçam uma melhor experiência aos viajantes.

